Direct Routing Monitoring
Wenn Sie Teams Telefonie mit Direct Routing angebunden haben, dann ist die Verfügbarkeit dieses SIP-Trunk natürlich kritisch. Ohne SIP-Trunk gibt es auf keine Telefonie in der Cloud für diese Anwender. Auf dieser Seite stelle ich einige Ansätze für ein Monitoring vor
Options Request
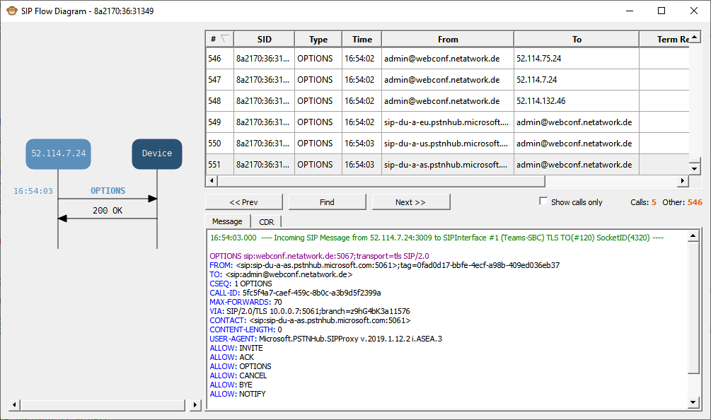
Ob ein Gateway verfügbar ist und dabei auch noch das richtige Zertifikat und die richtigen Optionen nutzt, prüft das Gateway aber auch die Gegenstelle bei Microsoft Teams über den schon bekannten "OPTIONS"-Befehl- Sie finden das sehr einfach im Gateway-Trace. Hier am Beispiel eines Audiocodes

Sie könnten also z.B.: diesen Status auch selbst abfragen oder im Debug-Trace/Syslog die Erreichbarkeit ablesen. So sehen dann die Anfragen und Antworten aus:
- Gateway fragt bei Microsoft nach

- Microsoft fragt beim Gateway nach
Status im Teams Admin Center
Mittlerweile sollte der Rollout auch alle Tenants erreicht haben. Das Ergebnis der OPTIONS-Requests werden Microsoft ebenfalls regelmäßig aus und publiziert den Status aber auch die Anrufgüte im AdminTeams Admin Center:

Wenn Sie auf das Gateway genauer klicken, dann sehen Sie auch weitere Informationen.

Die Probleme hier habe ich absichtlich herbei geführt. Die Fehlermeldungen sind selbst auf Deutsch gut verständlich.

Allerdings sind sie manchmal auch irreführend, da die Prüfung nicht in "Realtime "erfolgt. Die Anzeige im Status ist durchaus ein paar Minuten verzögert.
Überwachung im Gateway
Dass es einen SIP-Trunk gibt, wird bei den meisten SBCs auch aktiv überwacht. Schauen Sie doch einfach mal bei ihrem Gateway nach, wie die den internen Status auslesen und weiter berichten können.

Meist gibt es SYSLOG-Meldungen aber auch per SNMP können oft die Anzahl der Verbindungen abgefragt werden.
Hier möchte ich noch weitere Beispiele beschreiben.
- SIP Trunk Monitoring Service
https://www.audiocodes.com/media/10535/ltrt-91122-sip-trunk-monitoring-service-users-manual-ver-70.pdf - SNMP Reference Guide For MediaPack⢠1xx
& Mediant⢠Series
https://www.audiocodes.com/media/10390/ltrt-52379-snmp-reference-guide-ver-68.pdf
Weitere Links
- Direct Routing, REFER und TLS
- Monitor and troubleshoot Direct Routing
https://docs.microsoft.com/en-us/MicrosoftTeams/direct-routing-monitor-and-troubleshoot















